Pet

This repository contains our Partition Evaluation Tool

This project is maintained by imranashraf

PET: Partition Evaluation Tool

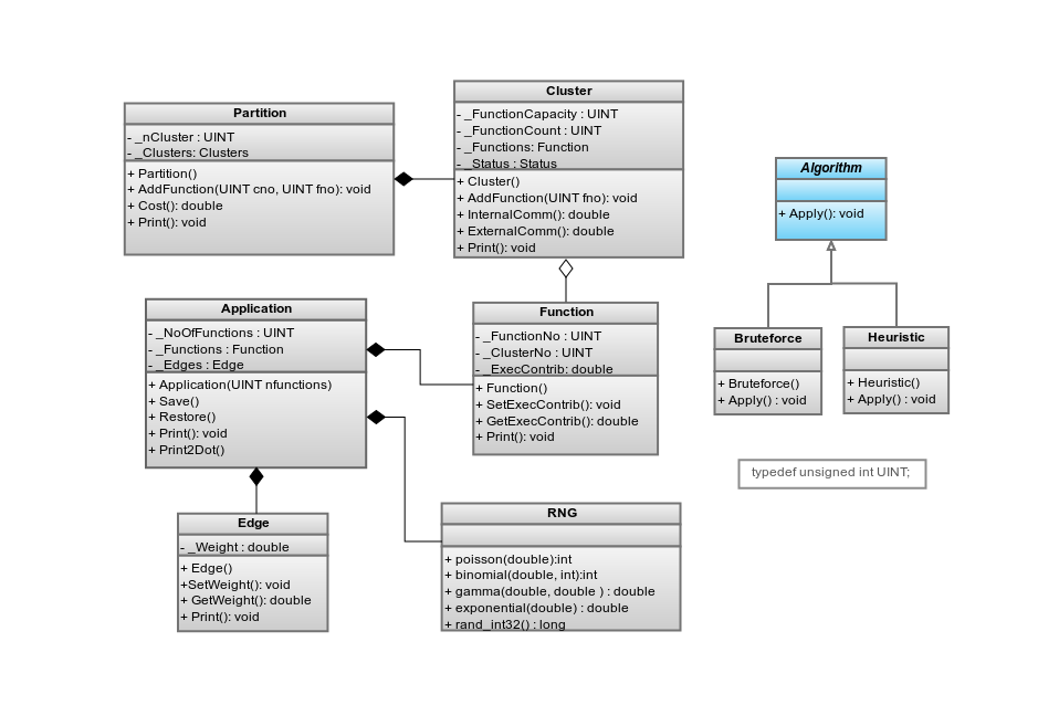
This repository contains our tool which can perform partition evaluation of various partitioning algorithms. Partitioning algorithms can be implemented as modules in our tool. In order to perform evaluation cost metrics are calculated depending upon the load balancing, coupling degree of function in a cluster and inter-cluster communication. Random applications following some realistic profiles can be generated, which are used to provide input test applications to the partitioning algorithms for perform evaluation. Furthermore, an exhaustive search algorthm is also implemented to find the optimal solutions for smaller applications, to compare a certain algorithm against the optimal partition.

PET Class Diagram Figure 1: Class Diagram of PET

Welcome to GitHub Pages.

This automatic page generator is the easiest way to create beautiful pages for all of your projects. Author your page content here using GitHub Flavored Markdown, select a template crafted by a designer, and publish. After your page is generated, you can check out the new branch:

$ cd your_repo_root/repo_name
$ git fetch origin
$ git checkout gh-pages

If you're using the GitHub for Mac, simply sync your repository and you'll see the new branch.

Designer Templates

We've crafted some handsome templates for you to use. Go ahead and continue to layouts to browse through them. You can easily go back to edit your page before publishing. After publishing your page, you can revisit the page generator and switch to another theme. Your Page content will be preserved if it remained markdown format.

Rather Drive Stick?

If you prefer to not use the automatic generator, push a branch named gh-pages to your repository to create a page manually. In addition to supporting regular HTML content, GitHub Pages support Jekyll, a simple, blog aware static site generator written by our own Tom Preston-Werner. Jekyll makes it easy to create site-wide headers and footers without having to copy them across every page. It also offers intelligent blog support and other advanced templating features.

Authors and Contributors

You can @mention a GitHub username to generate a link to their profile. The resulting <a> element will link to the contributor's GitHub Profile. For example: In 2007, Chris Wanstrath (@defunkt), PJ Hyett (@pjhyett), and Tom Preston-Werner (@mojombo) founded GitHub.

Support or Contact

Having trouble with Pages? Check out the documentation at http://help.github.com/pages or contact support@github.com and we’ll help you sort it out.